React16 Fiber
React早期的优化都是停留于JS层面(vdom的 create/diff),诸如减少组件的复杂度(Stateless), 减少向下diff的规模(SCU),减少diff的成本(immutable.js),当然,也有例外,比如针对老式的IE的LazyDOMTree。 到React16,则升级到浏览器渲染机制层面, 在patch上取得了突破。众所周知,浏览器是单线程。 想象一下,如果有两个线程,一个线程要对这节点进行移除,一个要对它进行样式操作。 线程是并发的,无法决定顺序,这样页面的效果是不可控的。换单线程则简单可控, 但JS执行与视图渲染与资原加载与事件回调是如何调度呢,于是有了EventLoop这种东西。
React16之前的痛点
- 组件不能返回数组
- 弹窗问题
- 异常处理
- HOC没有考虑到ref与context的向下传递
- 组件的性能优化全凭人肉,并且主要集中在SCU,希望框架能干些事情,即使不用SCU,性能也能上去。
解决进度
16版本大更新,Fiber顺手解决了这些痛点
- 16.0 让组件支持返回任何数组类型,从而解决数组问题; 推出createPortal API ,解决弹窗问题; 推出componentDidCatch新钩子, 划分出错误组件与边界组件, 每个边界组件能修复下方组件错误一次, 再次出错,转交更上层的边界组件来处理,解决异常处理问题。
- 16.2 推出Fragment组件,可以看作是数组的一种语法糖。
- 16.3 推出createRef与forwardRef解决Ref在HOC中的传递问题,推出new Context API,解决HOC的context传递问题
- 而性能问题,从16.0开始一直由一些内部机制来保证,涉及到批量更新及基于时间分片的限量更新。

Fiber是什么
通过某些调度策略合理分配CPU资源,从而提高用户交互的响应速度通过Fiber架构,让自己的协调过程变成可被中断,适时的让出CPU控制权,可以让浏览器及时的响应用户交互
eact Fiber是对核心算法的一次重新实现。React Fiber把更新过程碎片化,把一个耗时长的任务分成很多小片,每一个小片的运行时间很短,虽然总时间依然很长,但是在每个小片执行完之后,都给其他任务一个执行的机会,这样唯一的线程就不会被独占,其他任务依然有运行的机会
- 在React Fiber中,一次更新过程会
分成多个分片完成,所以完全有可能一个更新任务还没有完成,就被另一个更高优先级的更新过程打断,这时候,优先级高的更新任务会优先处理完,而低优先级更新任务所做的工作则会完全作废,然后等待机会重头再来 - 因为一个更新过程可能被打断,所以React Fiber一个更新过程被分为两个阶段(Phase):第一个阶段
Reconciliation Phase(调度阶段)和第二阶段Commit Phase(渲染阶段) - 在
第一阶段Reconciliation Phase,React Fiber会找出需要更新哪些DOM,这个阶段是可以被打断的;但是到了第二阶段Commit Phase,那就一鼓-作气把DOM更新完,绝不会被打断 - 这两个阶段大部分工作都是React Fiber做,和我们相关的也就是修改了部分生命周期函数
React Fiber改变了之前react的组件渲染机制,新的架构使原来同步渲染的组件现在可以异步化,可中途中断渲染,执行更高优先级的任务。释放浏览器主线程,解决掉帧的问题
关键特性
- 时间分片(把渲染任务拆分成块,匀到多帧)
- 更新时能够暂停,终止,复用渲染任务(链表)
- 给不同类型的更新赋予优先级
- 并发方面新的基础能力
为什么需要异步渲染
我们都知道在react16之前,react对virtual dom 的渲染是同步的,即每次将所有操作累加起来,统计对比出所有的变化后,统一更新一次DOM树了解虚拟dom算法,随着组件层级的深入,由于渲染更新一旦开始就无法停止,导致主线程长时间被占用,这也是react在动画,布局和手势等区域会有造成掉帧、延迟响应(甚至无响应)等不佳体验。
假如更新一个组件需要1毫秒,如果有200个组件要更新,那就需要200毫秒,在这200毫秒的更新过程中,浏览器那个唯一的主线程都在专心运行更新操作,无暇去做任何其他的事情。想象一下,在这200毫秒内,用户往一个input元素中输入点什么,敲击键盘也不会获得响应,因为渲染输入按键结果也是浏览器主线程的工作,但是浏览器主线程被React占着呢,抽不出空,最后的结果就是用户敲了按键看不到反应,等React更新过程结束之后,咔咔咔那些按键一下子出现在input元素里了。
Fiber的结构
React 目前的做法是使用链表, 每个 VirtualDOM 节点内部现在使用 Fiber表示, 它的结构大概如下:
export type Fiber = {
// Fiber 类型信息
type: any,
// ...
// ⚛️ 链表结构
// 指向父节点,或者render该节点的组件
return: Fiber | null,
// 指向第一个子节点
child: Fiber | null,
// 指向下一个兄弟节点
sibling: Fiber | null,
}
Fiber中最为重要的是return、child、sibling指针,连接父子兄弟节点以构成一颗单链表Fiber树,其扁平化的单链表结构的特点将以往递归遍历改为了循环遍历,实现深度优先遍历不用每次都进入递归函数,重新生成什么执行上下文,变量对象,激活对象,性能当然比递归好。
Fiber Reconciliation(更新过程)*
Fiber tree与workInProgress tree
current树:React 在 render 第一次渲染时,会通过 React.createElement 创建一颗 Element 树,可以称之为Virtual DOM Tree,由于要记录上下文信息,加入了 Fiber,每一个 Element 会对应一个 Fiber Node,将 Fiber Node 链接起来的结构成为 Fiber Tree。它反映了用于渲染 UI 的应用程序的状态。这棵树通常被称为 current 树(当前树,记录当前页面的状态)。
在后续的更新过程中(setState),每次重新渲染都会重新创建 Element, 但是 Fiber 不会,Fiber 只会使用对应的 Element 中的数据来更新自己必要的属性
Fiber Tree 一个重要的特点是链表结构,将递归遍历编程循环遍历,然后配合 requestIdleCallback API, 实现任务拆分、中断与恢复。
当 render 的时候有了这么一条单链表,当调用 setState 的时候又是如何 Diff 得到 change 的呢?
采用的是一种叫双缓冲技术(double buffering),这个时候就需要另外一颗树:WorkInProgress Tree,它反映了要刷新到屏幕的未来状态
workInProgress树: 当React经过current当前树时,对于每一个先存在的Fiber节点,它都会创建一个替代(alternate)节点,这些节点组成了workInProgress树。这个节点是使用render方法返回的React元素的数据创建的。一旦更新处理完以及所有相关工作完成,React就有一颗替代树来准备刷新屏幕。一旦这颗workInProgress树渲染(render)在屏幕上,它便成了当前树。下次进来会把current状态复制到WIP上,进行交互复用,而不用每次更新的时候都创建一个新的对象,消耗性能
WorkInProgress Tree 构造完毕,得到的就是新的 Fiber Tree,然后喜新厌旧(把 current 指针指向WorkInProgress Tree,丢掉旧的 Fiber Tree)就好了。
这样做的好处:
- 能够复用内部对象(Fiber)
- 节省内存分配、GC的时间开销
- 就算运行中有错误,也不会影响 View 上的数据

alternate可以理解为一个Fiber版本池,用于交替记录组件更新(切分任务后变成多阶段更新)过程中Fiber的更新,因为在组件更新的各阶段,更新前及更新过程中Fiber状态并不一致,在需要恢复时(如发生冲突),即可使用另一者直接回退至上一版本Fiber。
Fiber Reconciliation(更新过程)
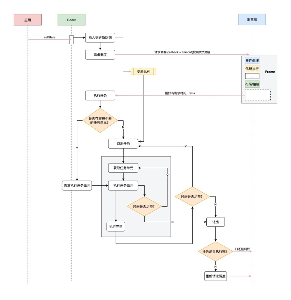
react渲染大抵可以分为reconciler(调度阶段)和 commit(渲染阶段),前者用于对比,后者用于操作dom,reconciler阶段可以算是一个从顶向下的递归算法,主要工作是对current tree 和 new tree做计算,找出变化部分。commit阶段是对在reconciler阶段获取到的变化部分应用到真实的DOM树中,在绝大部分运用场景中,reconciler阶段的时间远远超过commit,因此Fiber选择将reconciler阶段进行分割。
// 第1阶段 render/reconciliation
//(可中断)render/reconciliation 通过构造workInProgress tree得出change
constructor
componentWillMount //废弃
componentWillReceiveProps //废弃
static getDerivedStateFromProps
shouldComponentUpdate
componentWillUpdate //废弃
render
// 第2阶段 commit
//(不可中断)commit 应用这些DOM change
getSnapshotBeforeUpdate() //严格来说,这个是在进入 commit 阶段前调用
componentDidMount
componentDidUpdate
componentWillUnmount
diff ~ render/reconciliation
diff的实际工作是对比prevInstance和nextInstance的状态,找出差异及其对应的DOM change。diff本质上是一些计算(遍历、比较),是可拆分的(算一半待会儿接着算)
以Fiber tree为蓝本,把每个Fiber作为一个工作单元,自顶向下逐节点构造workInProgress tree(构建中的新Fiber tree)
具体过程如下(以组件节点为例):
- 如果当前节点不需要更新,直接把子节点clone过来,跳到5;要更新的话打个tag
- 更新当前节点状态(props, state, context等)
- 调用shouldComponentUpdate(),false的话,跳到5
- 调用render()获得新的子节点,并为子节点
创建Fiber(创建过程会尽量复用现有Fiber,子节点增删也发生在这里) - 如果没有产生child Fiber,该工作单元结束,把effect list归并到return,并把当前节点的sibling作为下一个工作单元;否则把child作为下一个工作单元
- 如果没有剩余可用时间了,等到下一次主线程空闲时才开始下一个工作单元;否则,立即开始做
- 如果没有下一个工作单元了(回到了workInProgress tree的根节点),第1阶段结束,进入pendingCommit状态
实际上是1-6的工作循环,7是出口,工作循环每次只做一件事,做完看要不要喘口气。工作循环结束时,workInProgress tree的根节点身上的effect list就是收集到的所有side effect(因为每做完一个都向上归并)
所以,构建workInProgress tree的过程就是diff的过程,通过requestIdleCallback来调度执行一组任务,每完成一个任务后回来看看有没有插队的(更紧急的),每完成一组任务,把时间控制权交还给主线程,直到下一次requestIdleCallback回调再继续构建workInProgress tree,这部分的核心是beginWork函数。
function beginWork(fiber: Fiber): Fiber | undefined {
if (fiber.tag === WorkTag.HostComponent) {
// 宿主节点diff
diffHostComponent(fiber)
} else if (fiber.tag === WorkTag.ClassComponent) {
// 类组件节点diff
diffClassComponent(fiber)
} else if (fiber.tag === WorkTag.FunctionComponent) {
// 函数组件节点diff
diffFunctionalComponent(fiber)
} else {
// ... 其他类型节点,省略
}
}
patch ~ commit
第2阶段直接一口气做完:
- 处理effect list(更新DOM树、调用组件生命周期函数以 更新ref、异常处理等内部状态)
- 出对结束,第2阶段结束,所有更新都commit到DOM树上了
注意,真的是一口气做完(同步执行,不能喊停)的,这个阶段的实际工作量是比较大的,所以尽量不要在后3个生命周期函数里干重活儿
patch阶段把本次更新中的所有DOM change应用到DOM树,是一连串的DOM操作。这些DOM操作虽然看起来也可以拆分(按照change list一段一段做),但这样做一方面可能造成DOM实际状态与维护的内部状态不一致,另外还会影响体验。而且,一般场景下,DOM更新的耗时比起diff及生命周期函数耗时不算什么,拆分的意义不很大
为什么需要新的生命周期
v16之前的生命周期 
- v16之前的版本,组件在
挂载过程中会调3次钩子/方法(constructor, componentWillMount, render), 组件在更新过程中会调4次钩子(componentWillReceiveProps, shouldUpdate, componentWillUpdate,render), updateView在check的时候很害怕出错的,总不能每个方法都用try catch包起来,这样会性能很差。而constructor, render是不可避免的,于是对三个willXXX动刀了。 - 在早期版本中,
componentWillMount与componentWillReceiveProps会做内部优化,执行多次setState都会延后到render时进行合并处理。因此用户就肆意setState了。这些willXXX还可以让用户任意操作DOM。 操作DOM会可能reflow,这是官方不愿意看到的。于是官方推出了getDerivedStateFromProps,让你在render设置新state,你主要返回一个新对象,它就主动帮你setState。由于这是一个静态方法,你不能操作instance,这就阻止了你多次操作setState。 - 生命周期在React v16推出的Fiber之后就不合适了,在render函数之前的所有函数,都有可能被执行多次。 因为新的react引入了异步渲染机制,主要的功能是,在渲染完成前,可以中断任务,中断之后不会继续执行生命周期,而是重头开始执行生命周期。这导致上述的
componentWillMount,componentWillReceiveProps,componentWillUpdate可能会被中断,导致执行多次,带来意想不到的情况。如果render前执行的生命周期方法做AJAX请求的话,那AJAX将被无谓地多次调用
reconciler阶段的钩子都不应该操作DOM,最好也不要setState,我们称之为轻量钩子。commit阶段的钩子则对应称之为重量钩子
Fiber流程图 
优先级策略
每个工作单元运行时有6种优先级:
- synchronous 与之前的Stack reconciler操作一样,同步执行
- task 在next tick之前执行
- animation 下一帧之前执行
- high 在不久的将来立即执行
- low 稍微延迟(100-200ms)执行也没关系
- offscreen 下一次render时或scroll时才执行
synchronous首屏(首次渲染)用,要求尽量快,不管会不会阻塞UI线程。animation通过requestAnimationFrame来调度,这样在下一帧就能立即开始动画过程;后3个都是由requestIdleCallback回调执行的;offscreen指的是当前隐藏的、屏幕外的(看不见的)元素